Projet : Charpente métallique

Éditeur de variantes pour garde-corps

Fenêtre d'ancrage Fonctions bâtiment > Charpente métallique > Escaliers+Garde-corps > Garde-corps > Éditeur de variantes pour garde-corps

À l'aide de cette fonction, vous pouvez sauvegarder des composants de garde-corps spécifiques au client comme variante. Un prérequis est d'avoir construit un composant de garde-corps correspondant et de l'avoir paramétré, ainsi que d'avoir spécifié un système de coordonnées d'insertion pour la variante.

  • Pour les composants individuels du garde-corps, le dialogue s'applique à l'onglet respectif du Configurateur de garde-corps. Cela signifie, par exemple, que si vous sélectionnez une variante spécifique au client dans l'onglet Remplissage pour laquelle il existe un dialogue utilisateur correspondant, ce dialogue sera affiché dans l'onglet Remplissage.
  • Pour enregistrer un nouveau composant de garde-corps comme variante, sélectionnez l'ensemble correspondant, puis, dans la fenêtre d'ancrage des Fonctions bâtiment, sous Charpente métallique > Escaliers+Garde-corps > Garde-corps, lancez la fonction Éditeur de variantes pour garde-corps.

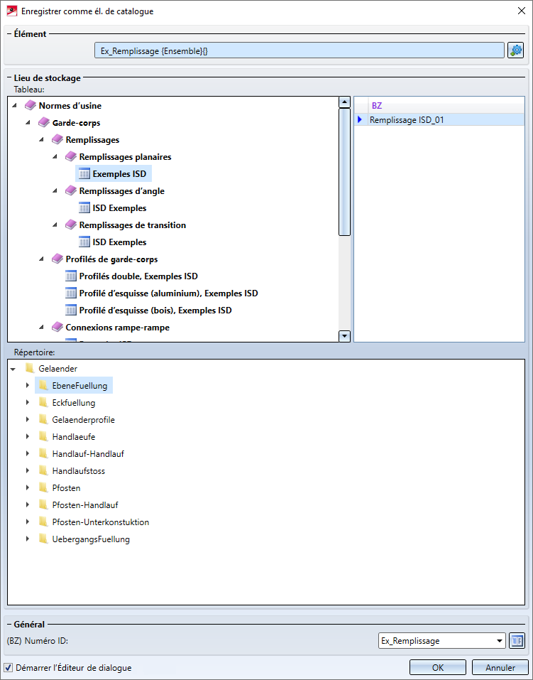
    Sous Élément s'affiche l'élément actif au lancement de la fonction. Si vous souhaitez sélectionner un autre élément/ensemble, cliquez alors sur le symbole , puis sélectionnez l'élément/ensemble dans l'ICN ou directement sur la scène.

    Sous Tableau, vous sélectionnez dans quel tableau le composant du garde-corps doit être enregistré. À droite, vous apercevez les codes de données qui existent déjà dans le tableau sélectionné.

    Dans l'encart Répertoire, vous déterminez dans quel sous-dossier KATALOGE du répertoire HiCAD devront être stockés

    Sous Général, vous pouvez modifier la désignation (BZ) de la variante dans le catalogue. Par défaut, le Numéro ID de l'élément/ensemble sélectionné s'affiche. Par un clic sur le symbole , la fenêtre de dialogue suivante s'ouvre :

    Vous déterminez ici ce qui devra être entré dans les colonnes du tableau de la variante.

    Il est possible d'attribuer un statut particulier à chaque code de données d'un tableau. Ce status agit sur la sélection des éléments dans HiCAD. Vous avez le choix entre les statuts suivants à spécifier :

    • Non disponible
      Le code de données sera représenté en gris dans HiCAD et ne peut être sélectionné.
    • Progression principale
      Ce code de données a la première priorité à l'insertion dans HiCAD.
    • Progression secondaire
      Ce code de données a la deuxième priorité à l'insertion dans HiCAD.
    • L'entrée test.KRA se réfère au dossier HiCAD Kataloge\Werksnormen\test.KRA (Catalogue\Normes d'usine\test.KRA).
    • L'entrée test\test.KRA se réfère au dossier HiCAD Kataloge\Werksnormen\test\test.KRA (Catalogue\Normes d'usine\test\test.KRA).

    À la sauvegarde des éléments avec entrée de catalogue, vous pouvez attribuer à l'élément un type. Celui-ci sera pris en compte à l'insertion des éléments via le catalogue des pièces standardisées.

    1. Élément 2D/3D fixe
      À l'insertion, seule la saisie d'un point d'appui est nécessaire.
    2. Élément/Esquisse 2D avec sélection d'une type d'insertion
      En plus de déterminer un point d'appui, le type d'insertion doit être sélectionné (par ex. Rotation ou Translation).
    3. Variante avec demande de variable
      Si l'élément contient, à la place de dimensions fixes, des variables, celles-ci vous seront alors demandées à l'insertion de l'élément.
    4. Variante standard
      L'élément sera inséré comme variante standard. Cela signifie que l'élément a été défini en différents sous-types dans un tableau du catalogue des normes d'usine.

    Si la case Démarrer l'Éditeur de dialogue est cochée, l'Éditeur de dialogue HiCAD est alors automatiquement lancé au moment de quitter la fenêtre par OK et le fichier CSV avec les variables est automatiquement chargé. Vous pouvez alors commencer à créer directement le dialogue. L'archive ISDGUI est automatiquement stockée dans le même dossier que le fichier CSV lorsque vous enregistrez le dialogue.

    i À savoir :

    Exemple d'une variante de garde-corps spécifique au clientEscaliers et garde-corps (CM 3D)Fonctions de la Charpente métallique

    © Copyright 1994-2021, ISD Software und Systeme GmbH
    Version 2601 - Charpente métallique
    Publié le : 26/09/2021     Langue: 1031

    > Commentaires sur ce thème

    Protection de la vie privéeConditions générales de ventreCookiesContactMentions légales