Créer/Actualiser les documents de fabrication
Gestion de dessin > Fabrication 
Pour les éléments des dessins de fabrication de la scène actuelle, il est possible de générer automatiquement les données FAO pour la fabrication, de les gérer dans HELiOS et de les lier en conséquence. Ceci est possible pour les formats suivants :
- DSTV-NC,
- NCW,
- DXF et
- STEP.
La création des données FAO peut se faire manuellement ou automatiquement. Ceci est défini dans le Gestionnaire de Configuration sous PDM > Gestion de dessin > Documents de fabrication externes. Par défaut, ISD a défini la valeur Manuel, c'est-à-dire que la fonction Fabrication doit être exécutée pour créer les données FAO.
Les données FAO créées et les attributs d'articles attribués aux attributs de document FAO dépendent également des paramètres sous PDM > Gestion de dessin > Documents de fabrication externes. Seules les données FAO que vous avez explicitement sélectionnées dans les paramètres sont créées. Par exemple, si tous les paramètres sous Créer les données... sont réglés sur Non, aucune des données FAO ne sera créée. Cela vaut aussi bien pour la création automatique que pour la création manuelle, c'est-à-dire que la fonction Fabrication ne crée pas non plus de données FAO.
Si vous avez sélectionné sous Créer les données FAO le paramètre Automatiquement au moment de la révision et de la validation ou Automatiquement au moment de la validation, la création des données FAO s'effectue automatiquement lors de l'activation du statut de révision ou de la validation. Dans ce cas, il n'est pas nécessaire d'exécuter la fonction Fabrication.
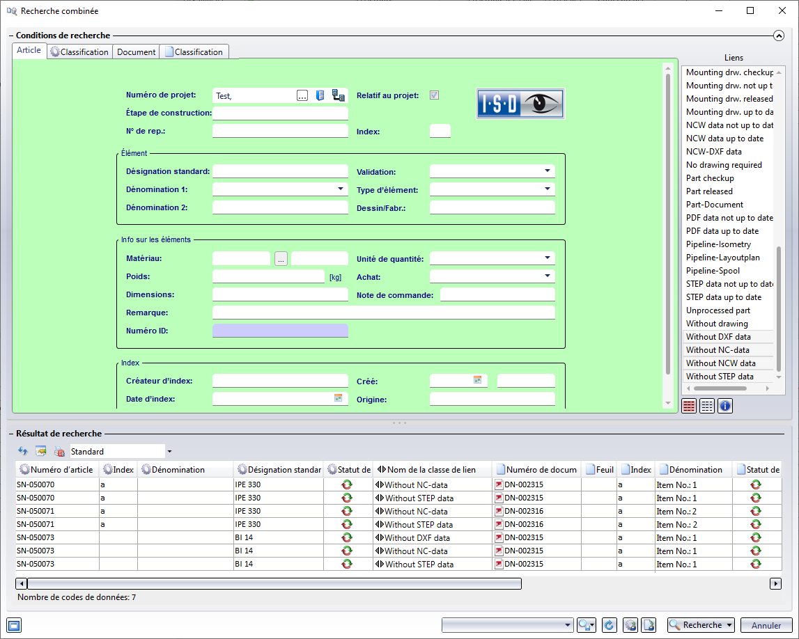
Lors de l'appel de la fonction Fabrication, HiCAD recherche - en fonction des paramètres actuels du Gestionnaire de Configuration - tous les éléments de la scène en cours pour lesquels il n'existe pas de documents de fabrication ou dont les documents de fabrication ne sont pas à jour, c'est-à-dire les éléments avec les liens suivants :
- Sans données DSTV-NC (Without DSTV-NC data),
-
Données DSTV-NC non à jour (DSTV-NC data not up to date),
-
Sans données DXF (Without DXF data),
-
Données DXF non à jour (DXF data not up to date),
-
Sans données STEP (Without STEP data),
-
Données STEP non à jour (STEP data not up to date),
-
Sans données NCW (Without NCW data) et
-
Données NCW non à jour (STEP NCW not up to date)
et les affiche dans le masque de recherche du bureau HELiOS Desktop. Vous pouvez y sélectionner les éléments correspondants. Un clic sur le bouton OK permet de revenir à HiCAD.
Les éléments sélectionnés sont marqués en couleur sur la scène. Si vous répondez oui à la question de confirmation, les documents de fabrication sont créés ou mis à jour. Ceux-ci reçoivent ensuite le lien Données ... à jour (... data up to date).
Remarque :
Pour la sortie DXF, ce sont les paramètres sélectionnés dans le Gestionnaire de Configuration sous Favoris d'exportation DXF qui sont utilisés. Par défaut, les paramètres d'usine ISD (par défaut) sont définis ici. La fonction Tôle pliée > Développé de tôle > Export > Tôles permet de définir d'autres favoris qui sont alors également disponibles dans le Gestionnaire de Configuration.
Exemple 3 : Création / Gestion des données de fabrication
À savoir :
-
En cliquant sur la flèche
en-dessous de l'icône, s'ouvre alors un menu déroulant avec d'autres fonctions. Au moyen de ces fonctions d'exportation, vous pouvez exporter les documents de fabrication gérés dans HELiOS dans le format correspondant pour les transmettre à des tiers. - Il est également possible de créer d'autres formats de fichiers pour les dessins de fabrication complets. Les formats possibles sont : PDF, DWG et DXF. Ces fichiers sont créés automatiquement lors de la création/actualisation ou au moment de la révision et de la validation du dessin - selon les paramètres définis dans le Gestion de Configuration.
- Dans HELiOS, les documents de fabrication générés sont classés - selon leur format - dans des sous-dossiers correspondants du projet.
-
Dans la pratique, il arrive souvent que des dessins d'ensemble d'une conception soient créés manuellement dans une zone de feuille séparée. Ces dessins contiennent par exemple des vues en coupe, des vues de coupe partielle, des vues interrompues, des vues de détail, etc. et sont destinés à illustrer la conception de la modélisation. Lors de la création de documents de fabrication externes, ces zones de feuille ne sont pas prises en compte.
Afin de pouvoir gérer ces documents avec la modélisation correspondante dans HELiOS, HiCAD offre la possibilité de créer automatiquement un fichier PDF, DXF et/ou DWG de la zone active de la modélisation ou de la feuille lors de l'enregistrement de la scène. Les paramètres correspondants sont disponibles dans le Gestionnaire de Configuration sous PDM > Gestion de dessin > Documents de fabrication externes.
Aperçu des fonctions (Gestion de dessin) • Prérequis à un travail efficace (Gestion de dessin) • Élaboration du processus de conception (Gestion de dessin) • Exemples de procédure (Gestion de dessin)
