Rohrklasse mit Inhalt ableiten
Rohrklasse mit Inhalt ableiten
Mit Hilfe der Funktion
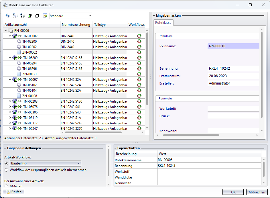
Rohrklasse mit Inhalt ableiten..., zu finden im Rohrklassen-Kontextmenü, können Sie die Ableitung einer Rohrklasse inkl. all ihrer Ausprägungen von Varianten bzw. enthaltenen Artikeln von PAA-Dateien vornehmen.
Der Aufruf öffnet einen erweiterten Dialog, in dem alle Varianten der Rohrklasse im Strukturbaum aufgelistet werden.
Sie sehen dort zu jeder Variante alle Ausprägungen (als Unterartikel), die in der Rohrklasse enthalten sind, bzw. in der Rohrklasse enthaltene Artikel zu PAA-Dateien, und die zugehörige Dokumentverknüpfung.
Sie können den aktuellen, neu genierten Rohkassennamen (Rklnname) übernehmen oder einen neuen vergeben. Dafür müssen Sie lediglich für die Rohrklasse am Kopf der Struktur rechts unter Eingabemasken im entsprechenden Eingabefeld einen neuen, eindeutigen Namen eingeben.
Grundsätzlich können Sie für jede Variante der Rohrklasse entscheiden, ob diese der Ableitung wie vorliegend zugeordnet oder ebenfalls abgleitet (und zugeordnet) oder generell nicht mit übernommen werden soll.
In den Eingabeeinstellungen , unten links im Dialog, können Sie dafür unter Bei Auswahl eines Artikels zwischen Ableiten und Zuordnen wählen.
Wenn Sie etwa die gesamte Struktur durch einen Klick auf
am Kopf des Fensters auswählen, während die Checkbox Zuordnen aktiv ist (Defaulteinstellung), werden alle Varianten und ihre Ausprägungen der abgeleiteten Rohrklasse zugeordnet. Ist die Checkbox Ableiten beim Markieren der gesamten Struktur aktiv, werden alle Varianten zur jeweiligen Ableitung ausgewählt, welche der neuen Rohrklasse dann entsprechend zugeordnet wird.
Natürlich können Sie durch gezielte An-/ Abwahl einzelne Varianten entweder ableiten oder zuordnen oder generell von der Ableitung der Rohrklasse ausnehmen.
In der Strukturdarstellung kennzeichnet das Symbol
eine Zuordnung und das Symbol
eine Ableitung, die für die jeweilige Variante vorgenommen wird. Die auszuführende Aktion kann auch an dieser Stelle durch einen einfachen Klick auf das entsprechende Icon geändert werden.
Unter dem Eingabeeinstellungen haben Sie außerdem die Möglichkeit, den Artikeln der Varianten bei der Ableitung einen anderen Workflow zuzuweisen:
Ist unter Artikel-Workflow die Checkbox Workflow des ursprünglichen Artikels übernehmen gesetzt, wird der ursprüngliche Workflow auch der Ableitung zugewiesen. Durch Setzen der Checkbox darüber und Auswahl eines anderen (Artikel-)Workflows im Pulldown-Menü, können Sie die Artikel der Rohrklasse einem anderen Workflow zuweisen.
Voraussetzung ist, dass verschiedene Workflowtypen für Artikel in ihrem HELiOS-System angelegt worden sind.
Ist mehr als ein Workflow im System vorhanden, sehen Sie im Strukturbaum-Bereich außerdem die zusätzliche Spalte Workflowauswahl. Dort können Sie mit einem Klick auf ... für jeden Untereintrag der Rohrklasse jeweils einzeln die Workflow-Zuweisung ändern.

Mit dem Prüfen-Button unten links im Fenster können Sie vor Ausführung des Ableitungsvorgangs eine Prüfung durchführen lassen, ob alle Angaben vollständig oder Inkonsistenzen festzustellen sind. Bei noch fehlenden "Muss-Angaben" erhalten sie z. B. eine Fehlermeldung mit Verweisen auf die entsprechenden Datensätze (auch beim Betätigen von OK).
Nach der Bestätigung durch OK wird eine Fortschrittsanzeige zum Vorgang angezeigt.
