Fertigungsunterlagen erstellen/aktualisieren

Zeichnungsverwaltung > Fertigung

Für die Bauteile der Fertigungszeichnungen der aktuellen Konstruktion lassen sich automatisch auch die CAM-Daten für die Fertigung erzeugen, in HELiOS verwalten und entsprechend verknüpfen. Möglich ist dies für die folgende Formate:

Die Erstellung der CAM-Daten kann manuell oder automatisch erfolgen. Dies wird im Konfigurationsmanagement unter PDM > Zeichnungsverwaltung > Externe Fertigungsunterlagen festgelegt. Die ISD-seitige Voreinstellung ist Manuell, d. h. zur Erstellung der CAM-Daten muss die Funktion Fertigung ausgeführt werden.

Welche CAM-Daten erstellt werden und welche Artikelattribute den CAM-Dokumentattributen zugeordnet , hängt ebenfalls von Einstellungen unter PDM > Zeichnungsverwaltung > Externe Fertigungsunterlagen ab. Es werden nur die CAM-Daten erstellt, die Sie in den Einstellungen explizit ausgewählt haben. Stehen beispielsweise alle Einstellungen unter ....Daten erstellen auf Nein, dann werden keine CAM-Daten erstellt. Dies gilt sowohl für die automatische als auch die manuelle Erstellung, d. h. auch die Funktion Fertigung erstellt dann keine CAM-Daten.

Haben Sie unter CAM-Daten erstellen die Einstellung Automatisch bei Prüfung und Freigabe oder Automatisch bei Freigabe gewählt, dann erfolgt die Erstellung der CAM-Daten automatisch beim Setzen des Prüfstatus oder bei der Freigabe. In diesem Fall ist das Ausführen der Funktion Fertigung nicht erforderlich.

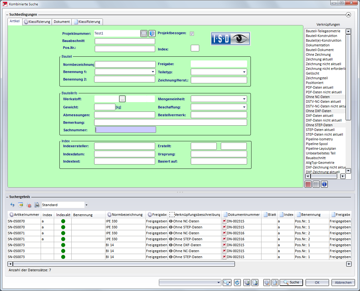
Beim Aufruf der Funktion Fertigung sucht HiCAD - in Abhängigkeit von den aktuellen Einstellungen im Konfigurationsmanagement - nach allen Bauteilen der aktuellen Konstruktion, zu denen keine Fertigungsunterlagen existieren oder deren Fertigungsunterlagen nicht aktuell sind, d. h. nach Teilen mit folgenden Verknüpfungen

und zeigt diese in der Suchmaske des HELiOS Desktop an. Dort können Sie die entsprechenden Teile auswählen. Durch einen Klick auf die Schaltfläche OK wird wieder nach HiCAD gewechselt.

Die ausgewählten Teile sind in der Konstruktion farbig markiert. Wenn Sie die Kontrollabfrage mit Ja beantworten, werden die Fertigungsunterlagen erstellt bzw. aktualisiert. Diese erhalten anschließend die Verknüpfung .....-Daten aktuell.

 

Anmerkung:

Für die DXF-Ausgabe werden die im Konfigurationsmanagement unter DXF-Ausgabe Favorit gewählten Einstellungen verwendet.Standardmäßig sind hier die ISD-Werkseinstellungen (Default) eingestellt. Mit der Funktion Kantblech > Blechabwicklung > Extras > Bleche lassen sich weitere Favoriten definieren, die dann auch im Konfigurationsmanagement zur Auswahl stehen.

 

Beispiel 3: Erzeugung / Verwaltung der Fertigungsdaten

 

Hinweise:

Funktionsübersicht (Zeichn.verw.)Voraussetzungen für ein reibungsloses Arbeiten (Zeichn.verw.)Vorplanung des Konstruktionsverlaufes (Zeichn.verw.) Beispiele zur Vorgehensweise (Zeichn.verw.)