Dériver
Il est possible de dériver (autrement dit copier) de nouveaux ensembles à partir de l'ensemble (même s'il s'agit d'ensembles de structure) actif. Cela peut s'avérer utile, par exemple, lorsque l'on a besoin d'un ensemble similaire dans une forme légèrement modifiée.
Pour dériver des ensembles, vous disposez des fonctions suivantes :
|
|
|
|
|
|
|
|
Dériver les fiches d'article et les dessins liés de l'ensemble actif (y compris les él. sec.) |
|
|
Dériver la fiche d'article sélectionnée (y compris les él. sec. et les dessins liés), via HELiOS |
Dériver avec les éléments secondaires
Gestion de dessin > Éléments > Dériver, Ensemble(s) actif(s), éléments secondaires inclus 
À l'aide de cette fonction, vous dérivez (copiez) un nouvel ensemble à partir de l'ensemble actif (avec tous ses éléments secondaires), même si celui-ci se trouve être un ensemble de structure.
Une copie de l'ensemble actif sera donc créée, cependant, les points suivants sont à noter :
- Pour la dérivation, les fiches d'article, les index et les numéros de repère seront supprimés.
- Les documents liés, c'est-à-dire les dessins, ne seront, eux, pas copiés.
- Lorsque vous modifiez et repérez l'ensemble dérivé, le repérage sera alors fait dans la suite du précédent.
- Activez l'ensemble de votre choix.
- Exécutez la fonction Dériver
. Un aperçu de la copie vous apparaît. - Déterminez un point d'appui sur l'aperçu. Par un clic droit, vous pouvez appliquer l'origine du système des coordonnées de l'élément.
- Spécifiez maintenant la position du point d'appui (et ainsi la position de la copie) sur la scène. Si vous souhaitez également sélectionner l'origine du système de coordonnées actif, effectuez un clic droit et sélectionnez la fonction Origine.
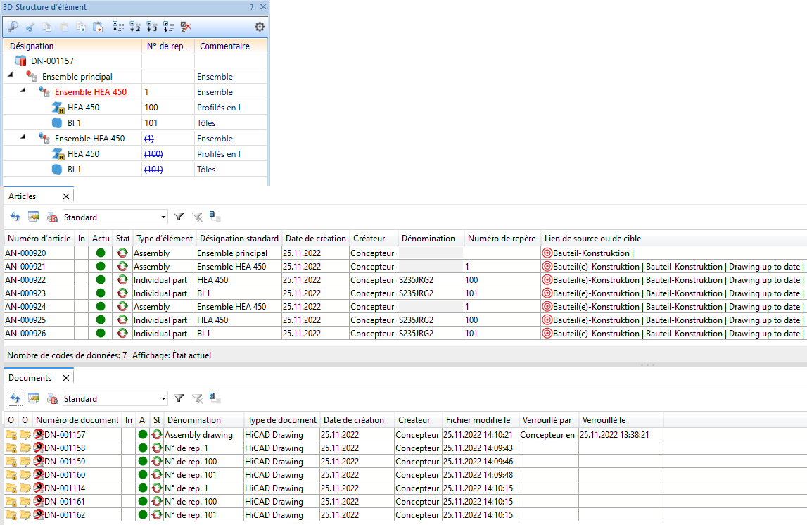
Exemple :
- La scène prise en exemple contient l'ensemble HEA 450 composé d'un profilé et d'une tôle. La scène a été repérée et enregistrée. Les dessins de fabrication ont ensuite été créés.
- L'ensemble doit maintenant être réutilisé sous une forme légèrement modifiée. Pour ce faire, l'ensemble est copié à l'aide de la fonction Dériver
. Les numéros de repère de la copie sont alors supprimés et aucune fiche d'article ni aucun dessin ne sont copiés.
- Le profilé est maintenant modifié dans l'ensemble dérivé, l'ensemble est repéré et la scène est enregistrée. Les dessins de fabrication sont ensuite créés.
À savoir :
- La fonction permet également une sélection multiple des éléments. Dans ce cas, HiCAD vous demandera pour chacun des ensembles de déterminer un point d'appui, puis la position de chacun de ces points d'appui sur la scène.
- Les ensembles principaux ne peuvent pas être dérivés.
Dériver sans les éléments secondaires
Gestion de dessin > Éléments > Dériver > Ensemble(s) actif(s), sans éléments secondaires 
De la même manière que pour la fonction Dériver avec les éléments secondaires, l'ensemble sera ici copié, à quelques différences près :
- Les fiches d'articles, les index et les numéros de repère des éléments secondaires sont conservés.
- Le statut de workflow des éléments secondaires est conservé.
- Les liens des éléments secondaires vers les dessins sont conservés.
Cette fonction prend tout son sens lorsque l'on souhaite insérer à nouveau un ensemble validé et y ajouter un nouveau profilé, sans que les éléments secondaires soient modifiés.
Cette fonction ne peut être utilisée en toute logique que si dans le Gestionnaire de Configuration, sous PDM > Gestion de dessin > Dessins de fabrication, le paramètre Considérer le nombre total dans le dessin de fabrication indique la valeur Non. Dans le cas contraire, le message suivant apparaît au moment d'enregistrer la scène :
Après avoir cliqué sur OK, les éléments secondaires correspondants sont listés à titre d'information. Pour ces éléments secondaires de l'ensemble copié, il vous faut créer un index de modification ou modifier le statut de workflow, ce qui rendrait alors la fonction inutile par principe.
Dériver les fiches d'article et les dessins liés de l'ensemble actif (y compris les él. sec.)
Gestion de dessin > Éléments > Dériver > Ensemble actif 
Cette fonction permet de dériver (copier) un nouvel ensemble à partir de l'ensemble actif - également possible pour les ensembles de structure - y compris tous les éléments secondaires et tous les liens.
Les points suivants sont à noter :
- Lors de la dérivation, les fiches d'article, les index et les numéros de repère sont également copiés.
- Les documents liés, c'est-à-dire les dessins, sont également copiés.
- Si l'ensemble dérivé est modifié et repéré, alors le repérage se poursuit à la suite du précédent.
- Activez l'ensemble de votre choix.
- Lancez la fonction Dériver > Ensemble actif
. Un aperçu de la copie s'affiche. - Déterminez maintenant un point d'appui sur l'aperçu. Avec le bouton droit de la souris, vous pouvez reprendre le point d'origine du système de coordonnées de l'élément.
- Déterminez ensuite la position du point d'appui (et donc la position de la copie) sur la scène. Si vous souhaitez sélectionner ici l'origine du système de coordonnées actif, appuyez sur le bouton droit de la souris et sélectionnez la fonction Origine.
Exemple :
- La scène prise en exemple contient l'ensemble HEA 450 se compose d'un profilé et d'une tôle. La scène a été repérée et enregistrée et les dessins de fabrication ont été créés.
- Une copie de l'ensemble a été créée à l'aide de la fonction Dériver > Ensemble actif
. Les numéros de repère de la copie ont été supprimés et aucune fiche d'articles ni aucun dessin n'ont été copiés.
- Le profilé de l'ensemble dérivé est modifié, l'ensemble est repéré et la scène est enregistrée.
Ensuite, les dessins de fabrication sont réalisés.
- Cette fonction prend également en charge la sélection multiple. Dans ce cas, le point d'appui et la position de ce point sur la scène sont demandés les uns après les autres pour chacun des ensembles.
- Les ensembles principaux ne peuvent pas être dérivés.
Dériver la fiche d'article sélectionnée (y compris les él. sec. et les dessins liés), via HELiOS
Gestion de dessin > Éléments > Dériver > Sélection via HELiOS 
Cette fonction fonctionne essentiellement de la même manière que la fonction Ensemble actif
. Ici, ce n'est toutefois pas l'ensemble actif qui est dérivé, mais la sélection de l'élément ou de l'ensemble à dériver se fait par la sélection de l'article correspondant dans HELiOS.
Aperçu des fonctions (Gestion de dessin) • Prérequis à un travail efficace (Gestion de dessin) • Élaboration du processus de conception (Gestion de dessin) • Exemples de procédure (Gestion de dessin)
