Project: HELiOS
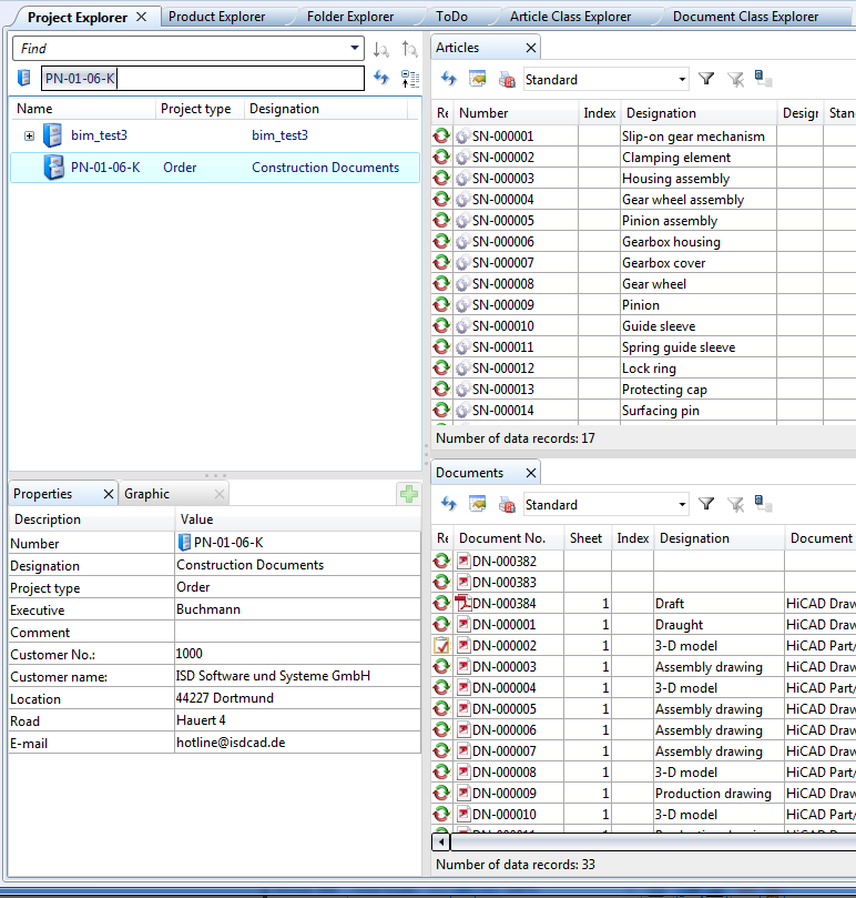
In the result list areas of the HELiOS Desktop all objects in the currently selected context are listed.
Possible contexts are:
The lists can be object-specific lists, i.e. lists of Documents, Articles, Utilized items of the product structure or mixed, object-comprehensive result lists.
A simultaneous displaying of multiple lists in the result list area is also possible.
Hidden result lists can be displayed with a click on the
icon (on the right hand side of the HELiOS Desktop window). For each object type you can call as many result lists as you like.
As in Windows, the result lists can be sorted by a click on the column heading. Multiple selection from lists (with SHIFT or CTRL keys) is also possible. Right-clicking one or several selected list items opens a context menu with various editing and processing functions (e.g. Show document, Edit document, Remove assignments... etc.).
Double-click an Object (Documents, Articles, Folders and Projects) to open a detail window containing the master data of the Object.
The New Articles and Documents tab (combined) result list can be added to the UI in the Project or Folder Explorer and contains an overview of the attributes of linked articles and documents in one row.
When you click on the
Adjust result list icon, the Edit attribute configuration dialogue window opens, allowing you to add further attributes (or remove existing ones) to be displayed in the list view.
The
Print result list function calls the Report Manager for printouts. Besides, the
Adjust report settings option opens a window, allowing you to specify, by activating or deactivating the corresponding checkboxes, which attributes of the result list are to be included in the report.
Use the pull-down menu next to this function to choose a result list template:
To the right of the pull-down menu you can click the
icon for search filter configuration for Articles and Documents (in different result list this option is not available).
Click
to show not only all objects of a particular Project context, but also all objects that are assigned to sub-projects of the selected Project. If you deactivate this option by clicking the icon again
, only objects of the current project will be shown (depending on the result list also its sub-projects), but not their contents.
If you have set Project-independent and
Show contents with regard to selected product and its sub-projects, all objects will be displayed, independent of their belonging to any Project. If you deactivate the sub-project option by clicking the icon again
, and have set the Project number(e.g. in the Project Explorer) to Project-independent, only documents and/or articles or objects will be found that are not assigned to any project.
The same principle applies to Folders
and Products
in their respective context.
Please note:
Some attributes can slow down processes considerably if they are displayed in result lists (e.g. multi-language or Workflow attributes). In certain cases therefore makes sense to have these attributes only displayed in the Properties window, and not in result lists.
HELiOS Desktop: The User Interface
|
© Copyright 1994-2021, ISD Software und Systeme GmbH |
Data protection • Terms and Conditions • Cookies • Contact • Legal notes and Disclaimer