Steel Engineering > New > Insert new standard beam
Use this function to fit standard beams as main parts in your drawing. Click to insert the standard beams as sub-parts.
Overview of beams and profiles | ||
---|---|---|
Type |
|
Parameters |
I-Beams |
I-beams acc. to DIN 1025 |
Beam height h |
L-Beams |
Angle-shaped steels acc. to DIN 1022, 1028, 1029 |
Leg length and thickness |
U-Beams |
Round-edged U-beams acc. to DIN1026, U-steels with parallel flanges as well as cold-rolled U-steels |
Beam height h, beam width and thickness additionally for cold-rolled U-steels. |
T-Beams |
High-webbed and wide-based T-beams acc. to DIN 1024 as well as sharp-edged T-steels acc. to DIN 59051 |
Beam height |
Z-Beams |
Z-beams acc. to DIN 1027 |
Beam height |
Hollow profiles |
Square and rectangular hollow beams acc. to DIN EN 10210 part 2 |
Edge length and wall thickness |
Steel pipes |
Steel pipes acc. to DIN 2448 |
Outer diameter and wall thickness |
Round steel |
Round steels acc. to DIN 1013 |
Diameter |
Square steel |
Square steels acc. to DIN 1014 |
Beam height |
Flat steel |
Flat steels acc. to DIN 1017, 1019, 59200 |
Width and thickness |
Crane rails |
Crane rails acc. to DIN 536 |
Top width |
Cold-rolled sections |
Cold-rolled sections, C and U |
Profile height, width, thickness |
Reinforced steel |
Reinforced steel acc. to DIN 488 |
Diameter |
Hexagon steel |
Hexagon steel acc. to DIN 176 |
Diameter in circle |
Anchor rails |
Anchor rails, type HTA |
Height/Width |
Square timber |
Square timber |
Height/Width |
Liner trays |
Liner trays (Hoesch) |
Height, Width, Thickness |
Purlin anchors |
Purlin anchors |
Thickness |
Trapezoidal profiles |
Trapezoidal profiles (Hoesch) |
Height, Width |
Please note:
The fitting of standard parts takes place in tow steps:
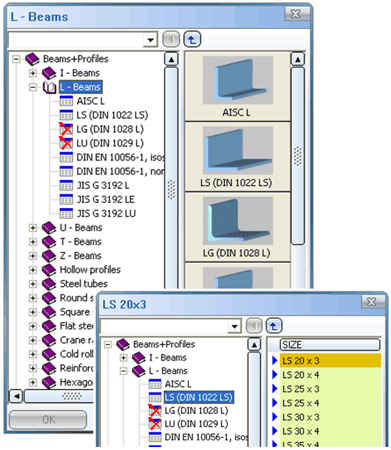
If you activate the Standard beams
function, the Beams selection window opens. This
window displays the available beam types - divided into the various DIN
standards. Please note that invalid or replaced standards are identified with the symbol.
The right-hand side of the window displays the available dimensions of the selected beam
Entries marked with belong to the
main series, i.e. they have first priority during fitting. Entries marked
with
belong to the sub-series and have second priority.
You can use the Catalogue Editor
(CATEDITOR.EXE in the EXE directory) to define the priorities. Entries
displayed in grey are blocked and cannot be selected.
To select a beam, proceed as follows:
The materials displayed in the list
box are defined in the corresponding catalogue
files. These catalogue files have the file name extension .IPT and are
stored in the Catalogues folder. If
you use the standard part editor CATEDITOR.EXE to
process these files, you should bear the following notes in mind.
Irrespective of this, you should back up changed catalogue files regularly. Also bear in mind the LOG file that is generated during update. The changes made are logged there.
If you have finished the Beam selection window, HiCAD fades in the Fitting options menu bar and asks you to specify the start point of the beam. You can now choose
of the beam to be fitted. Note that rotation and alignment are only possible once the first beam has been fitted.
Once the beam has been fitted, you can fit more beams of this type or choose ESC to end the function.
If you choose END (right mouse button) once a profile has been fitted, the beam selection is displayed again. You can then choose another beam type.
Related Topics
Fitting Options (3-D SE) • Fit Beams (3-D SE) • The Catalogue Editor • Steel Engineering Functions
Version 1702 - HiCAD Steel Engineering | Date: 9/2012 | © Copyright 2012, ISD Software und Systeme GmbH