Fußplatte
Andockfenster Bauwesen-Funktionen > Metallbau / Fassadenbau > 3D Metallbau > Metallbau Profil-Anschlüsse > Fußplatte / Kopfplatte
Mit dieser Designvariante können Sie einem Baureihenprofil mit wenigen Klicks einen Fuß-/ Kopfplatten-Anschluss mit seinen entsprechenden Einzelteilen und Bearbeitungen hinzufügen.
Voraussetzung ist, dass in der aktuellen Konstruktion bereits ein entsprechendes Profil vorhanden ist.
Nachdem die Fußplatte im Fenster Bauwesen-Funktionen (s.o.) ausgewählt wurde, muss das entsprechende Profil, an das sie angeschlossen werden soll, in der Konstruktion per Mausklick identifiziert werden.
Identifizieren Sie das Profil möglichst nah an dem Ende, an dem Sie die Fußplatte / Kopfplatte einbauen wollen. Ob es sich um eine Fuß- oder Kopfplatte handeln soll, kann später noch im Einbaudialog über die Verwendungsart definiert werden.
Daraufhin öffnet sich das Dialogfenster Fußplatte / Kopfplatte zur Konfiguration der Variante mit den Registerkarten Platte, Futterblech, Befestigung und Ausklinkung.
Mit einem Klick auf Vorschau können Sie die Voransicht der Fußplatte mit den im Dialog eingestellten Werten anzeigen lassen.
Favoriten
Die Einstellungen des Dialoges lassen sich als Favoriten speichern und jederzeit wiederverwenden. Dazu klicken Sie unten links im Dialogfenster auf das Symbol
, um das Kontextmenü zu aktivieren. Mehr zur Favoritenverwaltung finden Sie in den HiCAD Grundlagen unter Favoriten.
Platte
In der Registerkarte Platte des Dialogfensters können Sie die Beschaffenheit der Fußplatte konfigurieren.
Wird der Haken bei Profil kürzen gesetzt, wird das Profil um die Dicke der Fußplatte verkürzt, womit die Gesamtlänge der Baugruppe inklusive Platte der des ursprünglichen Profils entspricht. Wird der Haken dieser Einstellung entfernt, behält das Profi seine Länge und die Platte wird darunter angebracht, womit sich die Gesamtlänge der Baugruppe um die der Platte vergrößert.
Darunter kann über den Katalog das Halbzeug ausgewählt werden, dem die Platte soll. Z.B. ein Breitflachstahl anstelle des defaultmäßig angebotenen Blechs.
Das Schaubild oben rechts im Fenster zeigt Ihnen mit entsprechenden Zahlen als Legende die Maße an, die in dem Optionsdialog vergeben werden können.
Mit (1) Länge und (2) Breite können Sie durch Verändern der Werte die Abmessung der Platte wie gewünscht variieren.
Ein Haken bei Runden und setzen eines (3) Radius-Werts für die Rundung, rundet die Kanten der Platte. Bei Entfernen des Hakens wird die scharfkantig belassen.
Die Werte unter Platzierung betreffen die Position der Platte zum Profil, soll diese nicht "mittig" sein.
Der (4) Versatz betrifft die Position der Platte von ihrer Mitte aus zur Profilachse. Wird hier ein Wert gesetzt, wird sie um diesen Wert nach rechts verschoben. Mit einem Minuszeichen davor um den entsprechenden Wert nach links.
Beim (5) Abstand handelt es sich um den Abstand zwischen der unteren Außenkante der Platte und der Außenkante des Profils. Bei einem Abstand von 0 liegt die Profilkante an der Plattenkante an. Mit einem Minuszeichen vor dem Abstandswert wird die Platte in entgegengesetzter Richtung positioniert.
Die weiteren Optionen des Fenster betreffen die Bearbeitungen der Platte.
Wird der Haken bei Erstellen entfernt, werden jedwede Bearbeitungen von der Platte ausgenommen.
Ist der Haken gesetzt, kann daneben ausgewählt werden, ob es sich um Langlöcher oder Bohrungen handeln soll.
Für Bohrungen lässt sich darunter der Durchmesser angeben, die anderen beiden Optionen bleiben ausgegraut. Werden Langlöcher verwendet, lassen sich für diese auch noch die Länge und ein Winkel bestimmen.
Unter Verschraubung können mit Hilfe des HiCAD-Katalogs Einzelteile der Verschraubung ausgewählt werden.
Wird ein Haken bei Umdrehen gesetzt, wird die Verschraubung von unten nach oben anstatt von oben nach unten eingebaut.
Darunter kann das Bohrungsraster geändert werden.
Der (6) Abstand wird zwischen der Außenkante der Platte und der ersten Bohrungsreihe berechnet.
Der (7) Versatz des Bohrungsrasters wird von der Mitte der Platte und der Mitte des Bohrungsrasters berechnet.
Futterblech
Sollen Futterbleche unter die Platte gesetzt werden, so lassen sich dieses in dieser Registerkarte definieren.
Es lassen sich bis zu zwei Futterbleche in diesem Dialog definieren, die je nach Bedarf neben 1. Futterblech und 2. Futterblech anzuhaken sind.
Das entsprechende Halbzeug wird aus dem Katalog ausgewählt.
Unter Geometrie kann genau so wie bei der Platte auch für die Futterbleche durch Anhaken von Runden eine Rundung bestimmt werden. Der Radius ist der Wert (1) der Geometrie-Spalte.
Die Werte darunter sind Abstrandsbedinungen der Futterblech-Geometrie entsprechend der Legende:
(2), (3), (4) und (5) sind die Abstandswerte des Futterblechs zu den Außenkanten der Platte, (6) sozusagen der Durchmesserwert der Lücken, (7) der Abstand der inneren Rundung zur Bohrungsreihe des Rasters und (8) der Abstand den beiden Futterblechhälften zueinander.
Ist hier eine Wertkonfiguration nicht möglich, werden Vorschau- und OK-Button ausgegraut, bis wieder Werte gesetzt wurden, die "realistisch" sind.
Werden zwei Futterlbleche eingebaut gelten alle Werte immer für beide.
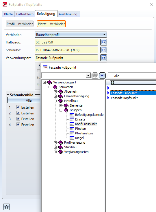
Befestigung
In der Registerkarte Befestigung sind zwei Untermenüs untergebracht: Profil - Verbinder und Platte - Verbinder.
Unter Profil - Verbinder wird die Verbindung zwischen dem Verbindungsprofil und dem Profil bearbeitet. Hier besteht die Auswahlmöglichkeit zwischen beidseitigen Schrauben und Verschraubungen mit oder ohne Hülsen.
Im Untermenü Platte - Verbinder geht es um die Verbindung des Verbindungsprofils an die Platte.
Im Auswahlfeld Verbinder wird die Art des Verbindungsprofil bestimmt, Sie können sowohl ein Hohlprofil als auch ein Baureihenprofil verwenden und darunter unter Halbzeug über den Katalog ein entsprechendes auswählen.
Im Feld neben Verbinden kann ausgewählt werden, ob die Verbindung der Profile mit beidseitigen Schrauben oder mit durchgehender Verschraubung mit oder ohne Hülse befestigt werden soll.
Bei beidseitigen Schrauben werden Hülsen mit Gewinde eingesetzt. Art der Schraube, Scheibe und Hülse können darunter aus dem Katalog ausgewählt werden. Bei der Auswahl anderer Schrauben werden die Scheiben und Hülsen automatisch entsprechend angepasst.Es ist allerdings möglich, den Teilen über den Katalog, sofern vorhanden, z.B: ein anderes Material zuzuweisen.
Bei einer durchgehenden Verschraubung sind die ersten beiden Felder ausgegraut und es kann nur die Hülse geändert werden, dafür wird etwas weiter unten unter Verschraubung (wiederum bei beidseitigen Schrauben ausgegraut) die durchgehende über den Katalog definiert. Mit einem Haken bei Umdrehen kann die Richtung der Verschraubung geändert werden.
Verschraubung mit (links) und ohne Hülse (rechts)
Unter Bearbeitung können jeweils Länge und Winkel der Langlöcher am Profil und Verbinder geändert werden. Darunter finden Sie außerdem ein Bohrungsraster-Menü um ggf. Anzahl und Abstand der Bohrungen zu ändern.
Der Wert (1) Luftspalt im Dialogfenster definiert den Abstand zwischen Fußplatte und Profil, bei der (2) Länge handelt es sich um die Länge des Verbinder-Profils von der Fußplatt aus.
Das Untermenü Platte - Verbinder definiert die Verbindung zwischen Fußplatten und Verbindungsprofil.
Bei Verbinder und Halbzeug handelt es sich um das Verbindungsprofil, der unter Profil - Verbinder bereits ausgewählt und mit dem Profil verbunden wurde. Dieses kann an beiden Stellen des Fensters ausgewählt bzw- geändert werden.
Im Auswahlfeld Schraube kann über den Katalog die Art der Schraube geändert werden, mit welcher der Verbinder an der Platte befestigt wird.
Es sei denn, es wird der Haken bei Schweißnaht Einbauen gesetzt (es gibt Verbinder, die nur verschweißt und nicht verschraubt werden können), in diesem Fall werden alle Optionen zu Schrauben ausgegraut und es kann unter Schweißnaht ein Wert für die Schweißnahtdicke eingegeben und eine Prüfkategorie (ggf. auch keine) ausgewählt werden.
Wird die Verbindung mit Schrauben vorgenommen, kann unter Schraubenbild ausgewählt werden ob Alle der am Profil vorgesehenen Stellen verschraubt werden sollen, bzw. einzelne Positionen können durch Entfernen des Hakens bei Erstellen ausgenommen werden. Das Schaubild rechts zeigt die Positionen der Schrauben am Profil.
An dieser Stelle des Menüfensters kann außerdem eine Verwendungsart vergeben werden, um die Platte als Fußplatte oder Kopfplatte zu kennzeichnen.
Die Verwendungsart wird beim ersten Betätigen von OK im Dialogfenster vergeben. So lange mit Vorschau gearbeitet wird, um sich Änderungen anzeigen zu lassen, lässt sie sich in diesem Dialog im Zweifelsfall noch mal ändern, nach dem Einbau mit OK ist sie gesetzt und lässt sich in diesem Dialog nicht mehr ändern.
Ausklinkung
Im Tab Ausklinkung kann durch Setzen bzw. Entfernen des Hakens bei Ausklinken bestimmt werden, ob das Profil, an das die Fußplatte gebaut wird, ausgeklinkt werden soll oder nicht.
Wird es ausgeklinkt, können die Werte der Abmessungen wie gewünscht gesetzt werden. Bei den Positionen (1) bis (4) handelt es sich um Abstandsmaße gemäß der Legenden-Grafik im Fenster, (5) bestimmt den Radius.
