Thema: HiCAD Stahlbau
Der Editor für Geländervarianten dient sowohl zum Speichern neuer als auch zum Ändern vorhandener Geländervarianten. Hier wird festgelegt, was im Geländerkonfigurator auf den entsprechenden Registerkarten angezeigt wird, wenn Sie eine kundenspezifische Variante auswählen und wie die Eingabefelder dort vorbelegt sind.
Haben Sie die Geometrie Ihrer Komponente erstellt und die erforderlichen ISD-Variablen sowie die gewünschten freien Variablen und HCM-Bedingungen etc. vergeben, dann können Sie die entsprechende Variante speichern.
Dazu aktivieren Sie zunächst das Teil bzw. in den allermeisten Fällen die entsprechende Baugruppe und starten dann den Editor für Geländervarianten über das Andockfenster Bauwesenfunktionen unter Stahlbau > Treppen+Geländer > Geländer.
Klicken Sie auf Aktives Teil
Nehmen wir an, die nachfolgend abgebildete Baugruppe wäre unsere Geländerkomponente, alle erforderlichen Variablen wären definiert und die Baugruppe wäre aktiv. (Die Erstellung dieser Baugruppe und die Vergabe der Variablen wird in einem Beispiel ausführlich beschrieben).
Wenn man jetzt auf Aktives Teil klickt, werden die Daten der Baugruppe wie folgt übertragen:
|
CSV / gui.xml |
Unter diesem Namen wird die Variante gespeichert. Verwendet wird hier automatisch der Teilename der aktiven Baugruppe. Erzeugt werden folgende Dateien:
Im oben abgebildeten Beispiel würden beim Speichern also die Dateien:
erzeugt. Hätten wir ein Vorschaubild ausgewählt, dann würde auch eine Bilddatei mit diesem Namen erzeugt. |
|
Titel |
Hier wird ebenfalls der Name der aktiven Baugruppe angezeigt. Dieses Feld lässt sich aber editieren. Der hier angegebene Titel wird in den Auswahlboxen des Geländerkonfigurators verwendet. |
|
Beschreibung |
Hier kann ein beliebiger Text zur Erklärung eingetragen werden, der auch im Geländerkonfigurator angezeigt wird. |
|
Bild |
Hier können Sie ein Vorschaubild für die Variante festlegen, dass beim Öffnen der Variante im Editor unter Vorschau angezeigt wird. Das Bild wird beim Speichern der Variante automatisch unter dem Namen der Variante im Ordner der Variante abgelegt. Klicken Sie auf den Button |
Hier werden alle frei vergebenen Variablen der gewählten Baugruppe angezeigt. Die ISD-Variablen werden hier nicht aufgeführt.
Die Variablentabelle besteht aus folgenden Spalten:
|
Spalte 1 |
Durch Aktivieren / Deaktivieren der Checkbox lässt sich die Verwendung der entsprechenden Variablen aktivieren / deaktivieren. Ist die Checkbox inaktiv, wird die entsprechende Variable aus dem Bereich Vorschau entfernt. |
|
Spalte 2 |
Hier wird durch ein entsprechendes Symbol angezeigt, ob die Variable korrekt definiert ist |
|
PV |
Hier werden die Variablen aufgeführt. |
|
Beschreibung |
Zu jeder Variablen kann hier ein Text angegeben werden, der im Vorschaubereich und auch später im Geländerkonfigurator vor dem Eingabefeld angezeigt wird, |
|
Typ |
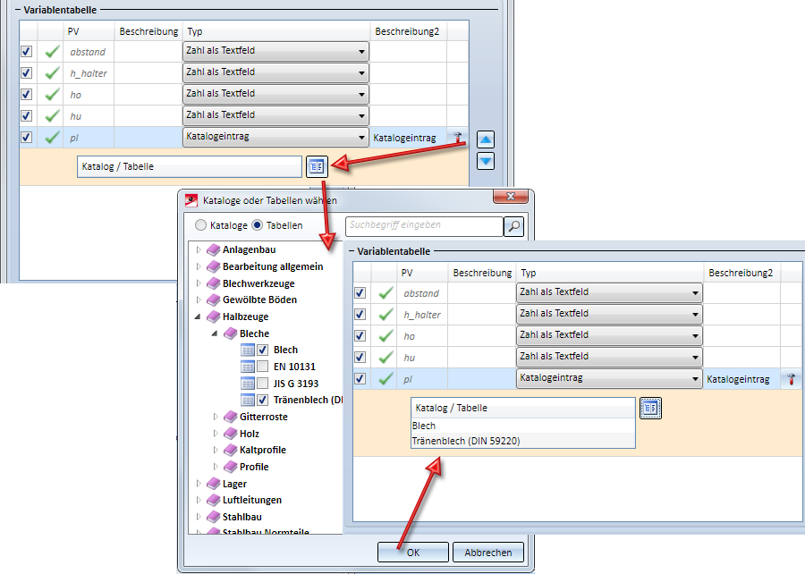
Enthält den Typ der Variablen, der hier auch noch geändert werden kann. Eine Besonderheit sind die Variablen vom Typ Liste. Haben Sie Ihrer Geländerkomponente eine solche Variable zugewiesen, dann wird sie in der Tabelle zunächst als unbestimmt angezeigt. In der Listbox können Sie dann Katalogeintrag wählen und durch einen Klick auf das Symbol
Die oben abgebildete Einstellung bedeutet, dass bei Auswahl der Geländerkomponente im Geländerkonfigurator für das Halbzeug dann nur die Tabellen Bleche und Tränenblech zur Auswahl angeboten werden. |
|
Beschreibung2 |
Der hier angegebene Text wird hinter dem jeweiligen Eingabefeld angezeigt. Haben Sie bei der Definition der Variablen einen Kommentar angegeben, dann wird dieser als Beschreibung2 übernommen. |
Mit den Pfeiltasten rechts neben der Tabelle lässt sich die Reihenfolge der Variablen ändern.
Dieser Bereich enthält eine Vorschau auf die bei Auswahl der Geländerkomponente im Geländerkonfigurator angezeigten Daten. Dies sind:
angezeigt. Wenn die Vorschaugrafik bereits existiert und nachträglich geändert wird, dann können Sie die Vorschau durch einen Klick auf den Button
aktualisieren.
Nehmen wir an, wir würden in der obigen Abbildung die Eingaben wie folgt ändern und hätten ein entsprechendes Vorschaubild gewählt:
Um die Variante so zu speichern, wählt man Speichern unter
und dann den Katalog, in dem die Variante gespeichert werden soll. Da es sich in unserem Beispiel um eine ebene Füllung handelt, wählen wir den entsprechen Katalog und dort die Tabelle ISD-Beispiele.
Im Verzeichnis HiCAD-Installation sind jetzt im Unterordner Kataloge\Werksnormen\Stahlbau\Gelaender\EbeneFuellungwerksnormen die Dateien:
vorhanden.
Wenn Sie nun im Geländerkonfigurator diese Füllung wählen, wirkt sich das folgendermaßen aus:
Um eine vorhandene Variante zu bearbeiten, laden Sie diese explizit über den Button
.
Ist in der Konstruktion eine Geländerkomponente aktiv, zu der bereits eine Variante vorhanden ist, dann können Sie auf den Button Aktives Teil klicken, um die Variante zu laden.
Die Bedienung des Dialogfensters erfolgt dann analog zum Speichern neuer Varianten.
Anschließend speichern Sie die Variante über die Schaltfläche Speichern
oder Sie wählen Speichern unter
, wenn Sie die Variante mit den Änderungen unter einem anderen Namen speichern wollen.
Beispiel einer kundenspezifischen Geländervariante • Treppen und Geländer (3D-STB) • Stahlbau-Funktionen
|
© Copyright 1994-2019, ISD Software und Systeme GmbH |